Batch management for modular processing plants
Product lifecycles are becoming shorter; the increasing number of new product launches demands ever greater operational flexibility. Accordingly, a large amount of production data needs to be collected, contextualized and analyzed. This, however, can only be achieved with scalable and modular production plants. In this case, intelligent batch automation is indispensable to prevent losing sight of what is important.
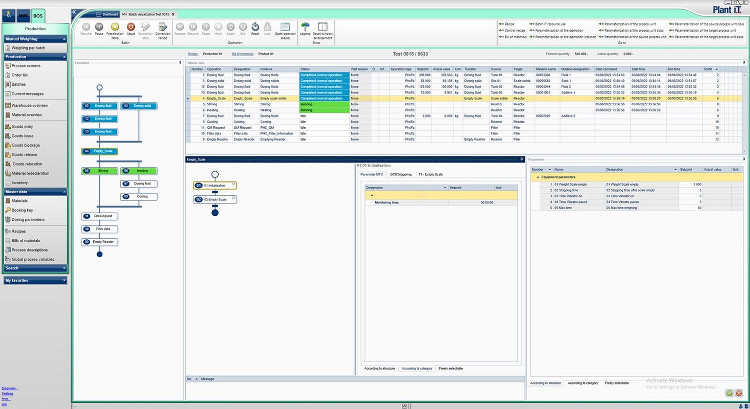
The Plant iT Batch Orchestration System (BOS) from ProLeiT is equipped to meet all the challenges of batch management. It creates a flexible environment for plant operators who have to respond quickly to dynamic changes in the market. It is platform independent and can, therefore, be implemented effectively and efficiently in existing production plants.
Systems to manage, monitor and control batch processes are at the heart of the solution. The BOS offers a wide range of options for interacting with running orders: recipes can be optimized and expanded dynamically and standardized at any time. These optimizations have the potential to significantly reduce material losses. And thus benefit the effective and sustainable use of resources. Thanks to recipe-based batch control, a constant high level of product quality is guaranteed – regardless of the batch size.
User-friendly dashboards allow you to prepare key figures in real time and provide valuable insights, for example, into process sequences or plant utilization. Needless to say, the BOS from ProLeiT is implemented to the ISA-88 standard and is CRF21 Part 11 compliant.
The key benefits of the Batch Orchestration System at a glance
- Efficiency
The Plant iT Batch Orchestration System boosts plant efficiency and generates software CapEx savings. Configurable parameters and flexible plant strategies help operators achieve maximum asset value and prevent unwanted plant conditions. - Flexibility
Batch orchestration ensures the greatest amount of flexibility when executing production orders. Running recipes or batches can be adapted, expanded and individualized. The measures are recorded and can be used for audits. - Transparency
Thanks to the clearly arranged dashboards, all key figures are available in real time. The BOS from ProLeiT ensures products are sustainable and transparent. Traceability of the manufacturing chain is also guaranteed. - Usability
Designed with maximum user-friendliness in mind, the BOS from ProLeiT ensures a rapid integration process for new operators. Becoming familiar with the user interface and learning how to use it effectively is a fast and intuitive process. - Independency
The Batch Orchestration System is platform agnostic. It boasts variable interfaces to other systems, databases and controls. This makes it a flexible solution that can also be used with existing SCADA solutions, regardless of the control platform. We will gladly provide you with advice on how to use the Plant iT Batch Orchestration System in your processing plant!
